Skip to main content
Main navigation
Home
About
What is UNNExT?
Advisory Committee
Advisory Groups
Contact Us
Experts
Expert Database
Registration Form
Events
Resources
Resources
Working Papers
Databases
Guides & Tools
Toggle navigation
Breadcrumb
Home
TPAD
Procedures
Trade Process Analysis Database (TPAD)
TPAD
Trade Process Studies
Case Studies
Procedures
Finalize custom declaration
Case Study
Title:
Import of raw materials (electronic devices) to Thailand from China, 2011
Corridors and Routes:
Through Bangkok Port
Trade Product:
Raw materials (electronics)
Trade Type:
Import
Process Analysis:
Import to Thailand
Exporting Country:
China
Importing Country:
Thailand
Category:
Pre-clearance regulatory procedures
Country and Procedure Description:
Finalize custom declaration (Import to THA from CHN/Raw material)
Related Rules, Laws and Regulations:
If an import declaration submitted through the paperless system needs some amendments, the importer has to be fined as per the Customs’ requirements.
Actors and Participants:
-Importer/
Representative
- Government Agency
- Customs Dept. (Computer System)
Actors and Participants:
-Importer/
Representative
- Government Agency
- Customs Dept. (Computer System)
Input Criteria to Enter or Begin the Business Process:
- Importer registers to the e-Customs (paperless) system to become an e-Customs formality performer - In case of assigning a customs broker as a representative, he/she has to get permit from the Customs Dept. to become an e-Customs formality performer.
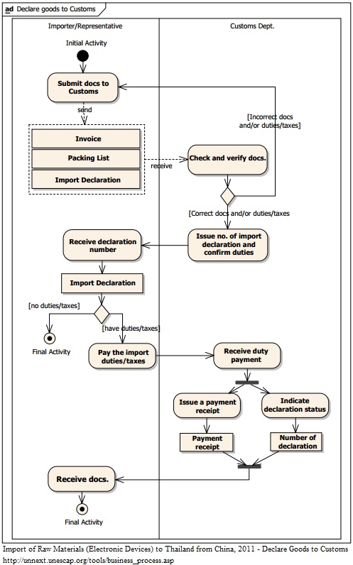
Activities and Associated Documentary Requirements:
1. Importer submits documents to request for exemption on import duties/taxes as follows: - Invoice - Packing List - Import Declaration 2. Customs Dept. checks and verifies documents and duties. If those documents found incorrect, the importer has to resubmit them. 3. Customs Dept. issues declaration number and confirm import duties to the importer. 4. Importer receives the import declaration number and prints out the declaration. Meanwhile, if any duties and taxes, they must be paid to the Customs Dept.
Output Criteria to Exit the Business Process:
Importer received the import declaration and paid the duties
Activity Diagrams:
Number of Required Documents:
4
Minimum Required Time:
Maximum Required Time:
Average Required Time:
1
Minimum Cost:
Maximum Cost:
Average Cost: