Skip to main content
Main navigation
Home
About
What is UNNExT?
Advisory Committee
Advisory Groups
Contact Us
Experts
Expert Database
Registration Form
Events
Resources
Resources
Working Papers
Databases
Guides & Tools
Toggle navigation
Breadcrumb
Home
TPAD
Procedures
Trade Process Analysis Database (TPAD)
TPAD
Trade Process Studies
Case Studies
Procedures
Provide customs declaration
Case Study
Title:
Export of Cassave and Maize from Cambodia to China, 2014
Corridors and Routes:
Sihanoukville Autonomous Port - Hong Kong
Trade Product:
Cassava
Trade Type:
Export
Process Analysis:
Export from Cambodia
Exporting Country:
Cambodia
Importing Country:
China
Category:
Regulatory border procedures
Country and Procedure Description:
Provide Customs declaration(Export from KHM to CHN/Cassava)
Related Rules, Laws and Regulations:
-Prakas No. 1447 Customs Declaration and Procedure (2007)
Actors and Participants:
-Exporter
-Customs
Actors and Participants:
-Exporter
-Customs
Input Criteria to Enter or Begin the Business Process:
-Requirements by Customs Law
Activities and Associated Documentary Requirements:
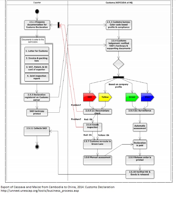
1 Exporter prepares and submitted export documents (letter for Customs, commercial invoice, packing lists, VAT, patent, exporter’s ID card, & joint inspection report) to Customs HQ. 2 Once approved by Customs’ Chief and checked by the administrator, data are registered in the ASYCUDA. 3 Based on exporter’s profile and past compliance, color code is assigned, i.e., red, yellow, green, or blue lane. 4 Customs verified SAD’s hardcopy and supporting documents. 5 (a)Documentary checks (red and yellow lane), ok. 5 (b) Goods’ surveillance (green and blue lane), automatic assessment, collects export duties, if any. 6 Goods inspection (red lane), ok. 7 Re-route to green lane from red and yellow lane. 8 Manual assessment of exports duties, if any, for red and yellow lane. 9 Goods release order is printed. 10 Verified Rules of Origin and Goods is released. 11 Exporter collects SAD from Customs.
Output Criteria to Exit the Business Process:
-Customs declaration is completed.
Activity Diagrams:
Number of Required Documents:
6
Minimum Required Time:
1
Maximum Required Time:
2
Average Required Time:
Minimum Cost:
Maximum Cost:
2
Average Cost:
USD 3.75