Skip to main content
Main navigation
Home
About
What is UNNExT?
Advisory Committee
Advisory Groups
Contact Us
Experts
Expert Database
Registration Form
Events
Resources
Resources
Working Papers
Databases
Guides & Tools
Toggle navigation
Breadcrumb
Home
TPAD
Procedures
Trade Process Analysis Database (TPAD)
TPAD
Trade Process Studies
Case Studies
Procedures
Establish payment guarantee
Case Study
Title:
Export of Maize from Lao PDR to Thailand, 2014
Corridors and Routes:
Through Lao-Thai Friendship Bridge No.1
Trade Product:
Maize
Trade Type:
Export
Process Analysis:
Export from Lao PDR
Exporting Country:
Lao People's Democratic Republic
Importing Country:
Thailand
Category:
Goods payment arrangement
Country and Procedure Description:
Establish payment guarantee (Export from LAO to THA/Maize)
Related Rules, Laws and Regulations:
-Bank rule
Actors and Participants:
-Importer
-Importer's Bank
-Exporter or Representative
-Exporter's Bank
Actors and Participants:
-Importer
-Importer's Bank
-Exporter or Representative
-Exporter's Bank
Input Criteria to Enter or Begin the Business Process:
Activities and Associated Documentary Requirements:
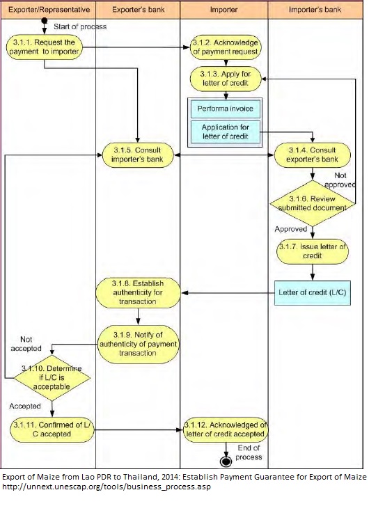
1. Request the payment to importer considered as the starting of payment transaction; 2. Acknowledged of payment request by the importer and prepared all documents that relevant for applying of letter of credit application; 3. The importer applied for letter of credit; 4. The importer's bank consulted exporter’s bank about the transaction; 5. At the meanwhile the exporter's bank also consulted importer’s bank about such transactions; 6. The importer's bank reviewed submitted document which provided by the importers; 7. If all the required documents meet the need, the importer's bank issued letter of credit to the importer; 8. The letter of credit were sent the exporter's bank; and then, establish authenticity for transaction; 9. The exporter's bank notified of authenticity of payment transaction to the exporter; 10. The exporter determined if L/C is acceptable base on the commercial invoice and agreed trade terms between importer and exporter; 11. Confirmed of L/C accepted, if all terms and conditions met to what had agreed and informed the importer about accept of the letter of credit; 12. The importer acknowledged of letter of credit accepted; Documents: -Receipt of exported goods
Output Criteria to Exit the Business Process:
Accepted letter of credit by the importer
Exporter except the letter of credit
Activity Diagrams:
Number of Required Documents:
1
Minimum Required Time:
1.8
Maximum Required Time:
2
Average Required Time:
2
Minimum Cost:
Maximum Cost:
2
Average Cost: