Claim payment

Case Study
Through Lao-Thai Friendship Bridge No.1
Maize
Export
Export from Lao PDR
Lao People's Democratic Republic
Thailand
Payment between buyer and seller
Claim payment ( (Export from LAO to THA/Maize)
-Bank rule
-Importer
-Importer's Bank
-Exporter or Representative
-Exporter's Bank
-Importer
-Importer's Bank
-Exporter or Representative
-Exporter's Bank
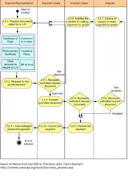
1. The starting of the process was commenced from the preparation of all needed documents called for in L/C by exporter as well as (i) the commercial invoice, (ii) business contract, (iii) letter of credit, (iv) packing list and other relevant documents; 2. later on the exporter will request for the goods payment, by send the request along with all relevant documents to exporter's bank; 3. the exporter's bank reviewed all submitted request document that gained from the exporter; 4. After checked and certified of authenticity, the exporter's bank will forward submitted documents to the import's bank for acknowledgement and proceed the further step; 5. The importer's bank reviewed submitted request document that gained from the exporter's bank; 6. Again, the importer's bank reviewed forward submitted document and determined the authenticity of the documents and notice to the importer for the payment base on exporter's request. 7. If the forward submitted documents gained from the exporter's bank did not fit to the term and business agreed contract, the importer might decline of request to make payment for goods to the exporter through the notice to the importer's bank about the reasons; 8. The importer's bank notified the decline for making payment for goods base on importer's considerations; the process of payments transaction will repeat as described above until all agreed submitted documents were fulfilled according to business contract and condition mentioned on the letter of credit. 9. If all the terms and condition met according to the business contract and letter of credit, and finally, got thecertification of the payments from importer the importer bank will transfer the payment to the exporter's bank; 10. The exporter's bank also will transfer the payment to the exporter's account and inform about final payment transaction; 11. Finally, the exporter acknowledged of receiving the payment through direct telephone call or vise email communication means. Documents: -Receipt of exported goods
Exporter received the payment for goods
Importer received documents required to complete import formalities
1
1
1
1
 
1