Skip to main content
Main navigation
Home
About
What is UNNExT?
Advisory Committee
Advisory Groups
Contact Us
Experts
Expert Database
Registration Form
Events
Resources
Resources
Working Papers
Databases
Guides & Tools
Toggle navigation
Breadcrumb
Home
TPAD
Procedures
Trade Process Analysis Database (TPAD)
TPAD
Trade Process Studies
Case Studies
Procedures
Procure shrimp from local source
Case Study
Title:
Shrimp Export from Bangladesh by Sea to India, 2011
Corridors and Routes:
Dhaka - Chittagong Port - Japan
Trade Product:
Shrimp
Trade Type:
Export
Process Analysis:
Export from Bangladesh
Exporting Country:
Bangladesh
Importing Country:
Japan
Category:
Other
Country and Procedure Description:
Procure shrimp from local source (Export from BDG to JPN/Frozen shrimp)
Related Rules, Laws and Regulations:
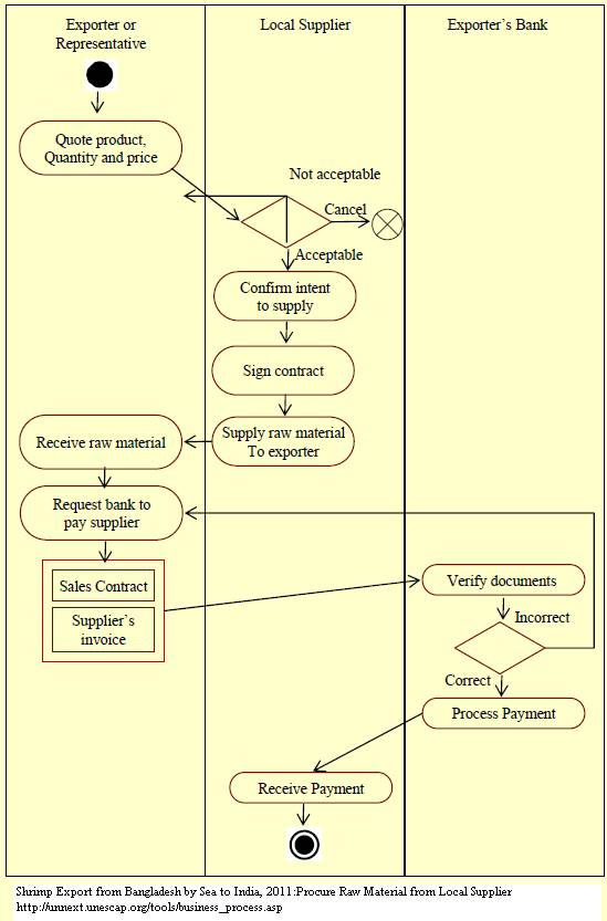
Actors and Participants:
- Exporter or representative
- Local supplier
- Exporter's bank
Actors and Participants:
- Exporter or representative
- Local supplier
- Exporter's bank
Input Criteria to Enter or Begin the Business Process:
Activities and Associated Documentary Requirements:
1. The exporter determines the quantity of shrimp to be procured from the local supplier(s). Having one or more preferred suppliers of shrimp is a common practice in the shrimp exporting business. 2. Generally, the suppliers’ firms are located within the vicinity of the exporter’s factory. 3. Based on the quantity, a price quote is served by the exporter to the supplier. Upon agreement on the terms and conditions, the supplier confirms an intent to supply and signs a contract with the exporter. 4. Once the delivery is made to the exporter’s premises, the exporter requests its bank to make payment to the shrimp supplier. For this, a copy of the sales contract and the supplier’s invoice are submitted to the bank. 5. The bank adjusts this payment at the end of the business cycle when final payment is received from the overseas buyer.
Output Criteria to Exit the Business Process:
Activity Diagrams:
Number of Required Documents:
2
Minimum Required Time:
2
Maximum Required Time:
5
Average Required Time:
3.5
Minimum Cost:
Maximum Cost:
5
Average Cost: