Skip to main content
Main navigation
Home
About
What is UNNExT?
Advisory Committee
Advisory Groups
Contact Us
Experts
Expert Database
Registration Form
Events
Resources
Resources
Working Papers
Databases
Guides & Tools
Toggle navigation
Breadcrumb
Home
TPAD
Procedures
Trade Process Analysis Database (TPAD)
TPAD
Trade Process Studies
Case Studies
Procedures
Provide certification of origin (COO)
Case Study
Title:
Export of Cardamom from Nepal to India
Corridors and Routes:
Not Specified
Trade Product:
Cardamom
Trade Type:
Export
Process Analysis:
Export from Nepal, Import to India
Exporting Country:
Nepal
Importing Country:
India
Category:
Pre-clearance business requirements procedures (Importer side)
Country and Procedure Description:
Provide certification of origin (COO)(Export from NPL to IND/Cardamom)
Related Rules, Laws and Regulations:
Actors and Participants:
- District Chamber Office
- Exporter or representative
Actors and Participants:
- District Chamber Office
- Exporter or representative
Input Criteria to Enter or Begin the Business Process:
- Terms of trade between exporter and importer is already concluded
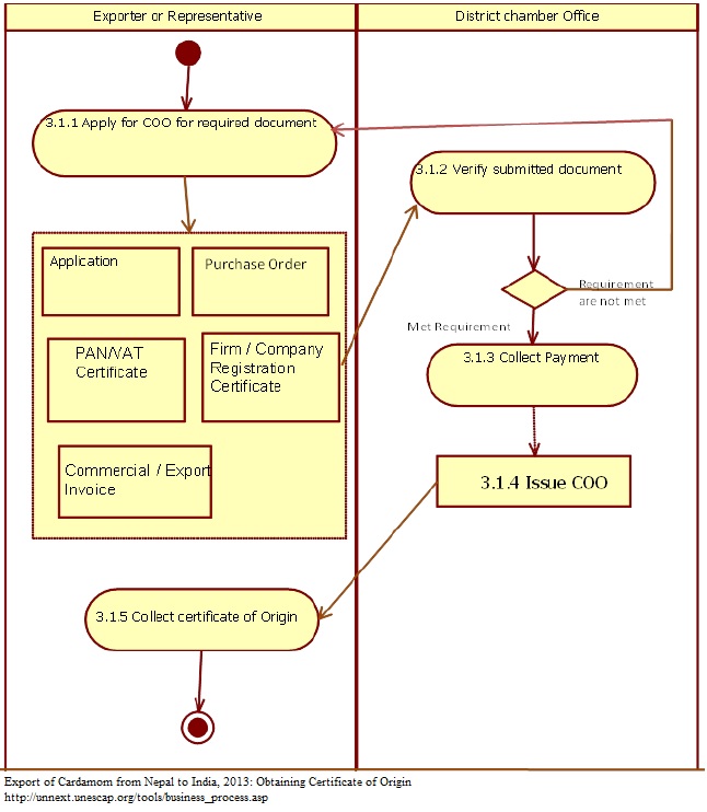
Activities and Associated Documentary Requirements:
1 Exporter applies for COO in District Chamber Office. With following documents: - Application - purchase order - PAN/VAT certificate - Firm registration certificate - Commercial/ export invoice 2 DCO verifies submitted documents. If requirements met, DCO officials decide to issue the certificate 3 DCO collects fees from exporter or representative at the rate of 0.12 percent of export value. 4 DCO issues the COO 5 Exporter or representative collects COO
Output Criteria to Exit the Business Process:
- COO for the export of cardamom is issued
Activity Diagrams:
Number of Required Documents:
5
Minimum Required Time:
Maximum Required Time:
Average Required Time:
0.5
Minimum Cost:
Maximum Cost:
Average Cost:
USD 62