Obtain export permit

Case Study
Thailand to Bangladesh
Sugar
Export
Export from Thailand
Thailand
Bangladesh
Pre-clearance regulatory procedures (Importer/Exporter side)
Obtain export permit(Export from THA to BGD/Sugar)
-Production and Distribution Management Center
-Office of cane and sugar board
-Exporter or Representative
-Production and Distribution Management Center
-Office of cane and sugar board
-Exporter or Representative
-Exporters must be allowed to be a company to export sugar
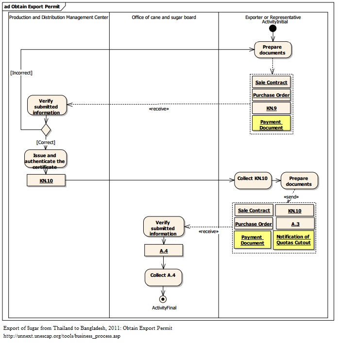
1An exporter prepares documents required for the application of Permit for the Export of Sugar. These documents include: - Sale Contract - Purchase Order - Application for Permission to Export Sugar (KN.9) - Payment Document 2 An officer at Production and Distribution Management Center reviews and verifies submitted information. 3 If the submitted information is correct, an authorized officer signs and authenticates Permit for the Export of Sugar (KN. 10). 4 An exporter receives a Permit for the Export of Sugar (KN. 10). 5 Exporter prepares documents required for the application of Permit for the Export of Goods. These documents include: o Sale Contract o Purchase Order o Payment Document o Notification of Quotas Cutout o Permit for the Export of Sugar (KN. 10). o Application for the Export of Goods (A.3) 6 An officer at Office of cane and sugar board reviews and verifies submitted information and authenticates Permit for the Export of Goods (A.4). 7 An officer at Office of cane and sugar board collect the Permit for the Export of Goods (A.4).
-An exporter receives a Permit for the Export of Sugar
12
2