Skip to main content
Main navigation
Home
About
What is UNNExT?
Advisory Committee
Advisory Groups
Contact Us
Experts
Expert Database
Registration Form
Events
Resources
Resources
Working Papers
Databases
Guides & Tools
Toggle navigation
Breadcrumb
Home
TPAD
Procedures
Trade Process Analysis Database (TPAD)
TPAD
Trade Process Studies
Case Studies
Procedures
Obtain goods movement permit
Case Study
Title:
Export of Sugars from Thailand to Bangladesh, 2011
Corridors and Routes:
Thailand to Bangladesh
Trade Product:
Sugar
Trade Type:
Export
Process Analysis:
Export from Thailand
Exporting Country:
Thailand
Importing Country:
Bangladesh
Category:
Other
Country and Procedure Description:
Obtain goods movement permit(Export from THA to BGD/Sugar)
Related Rules, Laws and Regulations:
Actors and Participants:
- Exporter or Representative
- Office of the cane and sugar board
Actors and Participants:
- Exporter or Representative
- Office of the cane and sugar board
Input Criteria to Enter or Begin the Business Process:
- Goods was prepared for transfer
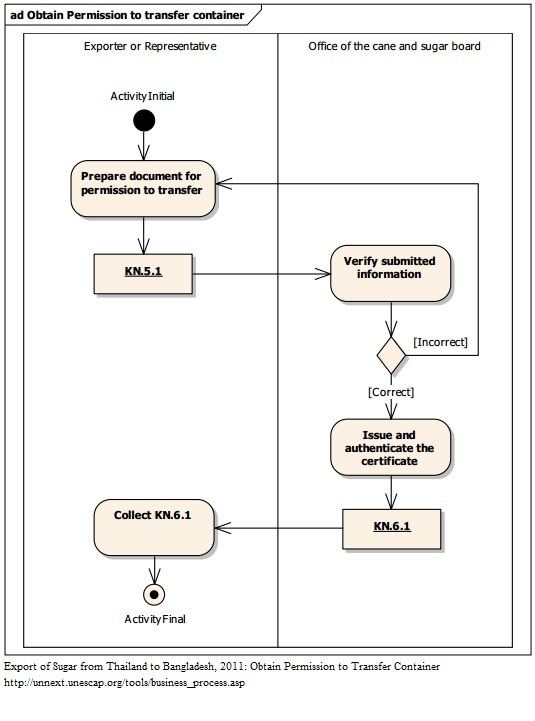
Activities and Associated Documentary Requirements:
1 Exporter prepare document for permission to transfer and issues an Application for transfer sugar for exportation (KN.5.1). 2 An officer at Production and Distribution Management Center reviews and verifies submitted information. 3 If the submitted information is correct, an authorized officer signs and authenticates Permit for transfer sugar for exportation (KN.6.1). 4 An exporter receives Permit for transfer sugar for exportation (KN.6.1).
Output Criteria to Exit the Business Process:
An exporter receives Permit for transfer sugar for exportation (KN.6.1).
Activity Diagrams:
Number of Required Documents:
2
Minimum Required Time:
Maximum Required Time:
Average Required Time:
1
Minimum Cost:
Maximum Cost:
Average Cost: