Obtain cargo insurance

Case Study
Thailand to Bangladesh
Sugar
Export
Export from Thailand
Thailand
Bangladesh
Logistics and transport arrangement
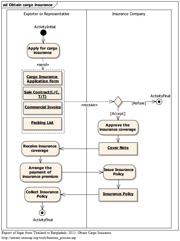
Obtain cargo insurance(Export from THA to BGD/Sugar)
- Exporter or Representative
- Insurance Company
- Exporter or Representative
- Insurance Company
-Exporter and Buyer may have a deal or contract before this process.
1. Under the C.I.F. term, an exporter or representative is required to arrange cargo insurance. To apply for an insurance coverage, the following documents have to be submitted to an insurance company. o Cargo Insurance Application Form o Letter of Credit o Commercial Invoice o Packing List o Draft Bill of Lading 2. Based on the submitted documents, an insurance company decides whether or not to provide the insurance coverage. An insurance company issues Cover Note for the to-be-insured consignment. 3 Once receives a transport contract or Bill of Lading from an exporter or representative, an insurance company issues Insurance Policy.
-The consignment is insured from the place of dispatch to the place of destination.
6
2