Skip to main content
Main navigation
Home
About
What is UNNExT?
Advisory Committee
Advisory Groups
Contact Us
Experts
Expert Database
Registration Form
Events
Resources
Resources
Working Papers
Databases
Guides & Tools
Toggle navigation
Breadcrumb
Home
TPAD
Procedures
Trade Process Analysis Database (TPAD)
TPAD
Trade Process Studies
Case Studies
Procedures
Clear goods at port/border by customs
Case Study
Title:
Export of Sugars from Thailand to Bangladesh, 2011
Corridors and Routes:
Thailand to Bangladesh
Trade Product:
Sugar
Trade Type:
Export
Process Analysis:
Export from Thailand
Exporting Country:
Thailand
Importing Country:
Bangladesh
Category:
Regulatory border procedures
Country and Procedure Description:
Customs clearance at port/border(Export from THA to BGD/Sugar)
Related Rules, Laws and Regulations:
Actors and Participants:
- Exporter or Representative
- Inland Haulage
- Customs
Actors and Participants:
- Exporter or Representative
- Inland Haulage
- Customs
Input Criteria to Enter or Begin the Business Process:
-The container has already been filled with goods specified in the Packing List
Activities and Associated Documentary Requirements:
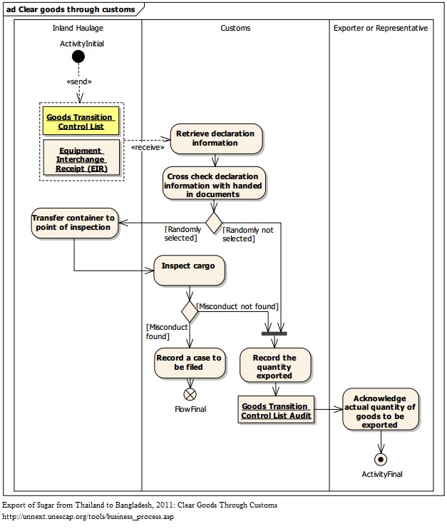
1 A driver of inland haulage presents Equipment Interchange Receipt and Goods Transition Control List to Customs officer. 2 Customs officer verifies the information received with the actual consignment and the information recorded in the system. 3 If the Customs Paperless System indicates that the consignment is not subject to further inspection, Customs officer can release the consignment from Sub-Gate right away. The actual quantity of goods to be exported will be recorded in the system. An exporter will be notified of this amount. 4 If it is indicated in the Customs Paperless System that this particular consignment is randomly selected for inspection, a driver of inland haulage has to transfer the container to the point of inspection. 5 Customs officer then inspects the cargo. If misconduct is not found, Customs officer can release the consignment from Sub-Gate right away. The actual quantity of goods to be exported will be recorded in the system. An exporter will be notified of this amount. If misconduct is founded, Customs officer record a misconduct case which requires further investigation.
Output Criteria to Exit the Business Process:
-The consignment is released from Customs area.
Activity Diagrams:
Number of Required Documents:
3
Minimum Required Time:
Maximum Required Time:
Average Required Time:
1
Minimum Cost:
Maximum Cost:
Average Cost: