Skip to main content
Main navigation
Home
About
What is UNNExT?
Advisory Committee
Advisory Groups
Contact Us
Experts
Expert Database
Registration Form
Events
Resources
Resources
Working Papers
Databases
Guides & Tools
Toggle navigation
Breadcrumb
Home
TPAD
Procedures
Trade Process Analysis Database (TPAD)
TPAD
Trade Process Studies
Case Studies
Procedures
Finalize custom declaration
Case Study
Title:
Import of Fabrics from India to Sri lanka 2011
Corridors and Routes:
Via Ports of Visakhapatnam, Navashiva, Chennai and Tuticorin
Trade Product:
Textiles
Trade Type:
Import
Process Analysis:
Import to Sri Lanka, Export from India
Exporting Country:
India
Importing Country:
Sri Lanka
Category:
Pre-clearance regulatory procedures
Country and Procedure Description:
Finalize Custom declaration (Import to LKA from IND/Textiles)
Related Rules, Laws and Regulations:
Actors and Participants:
- Customs department
- Importer
- BOI clearance department
- Non BOI companies
Actors and Participants:
- Customs department
- Importer
- BOI clearance department
- Non BOI companies
Input Criteria to Enter or Begin the Business Process:
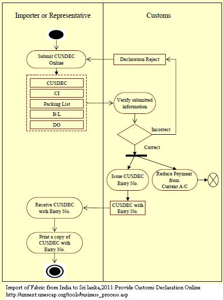
The CUSDEC is lodged through the EDI together with the supporting documents (CI, B/L and Packing List)
Activities and Associated Documentary Requirements:
1. The Customs Department verifies submitted information and returns the CUSDEC to the importer with the CUSDEC Declaration Number. 2. In the meantime, the payment is reduced (electronically) from the Current Account the importer holds at the Customs Department. 3. The importer makes a printout of the CUSDEC and makes the relevant number of copies (six copies). 4. BOI-approved companies take the CUSDEC and copies to the clearance department of the BOI. 5. Non-BOI companies go to the Sri Lanka customs office with the same set of documents.
Output Criteria to Exit the Business Process:
Activity Diagrams:
Number of Required Documents:
5
Minimum Required Time:
Maximum Required Time:
Average Required Time:
0.3
Minimum Cost:
Maximum Cost:
Average Cost: