Clear goods by customs

Case Study
Via Ports of Visakhapatnam, Navashiva, Chennai and Tuticorin
Textiles
Import
Import to Sri Lanka, Export from India
India
Sri Lanka
Regulatory border procedures
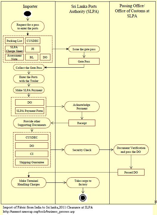
Customs clearance (Import to LKA from IND/Textiles)
- Importer or representative
- Customs at BOI
- Importer or representative
- Customs at BOI
1. The BOI-approved importers provide a hard copy of the CUSDEC with the declaration number received from the electronic system to the customs office located at the BOI. The non-BOI importer provides the same documentation to the customs office in Colombo 2. The customs first issues an Assessment Note, which is a summary of the shipment information, payments that need to be made, etc 3. The importer then submits the other supporting documents, together with the CUSDEC, and customs verifies the documents and decides whether to select for verification/examination or not 4. If the consignment is selected for examination, the CUSDEC is returned to the importer with the “Panel Examination Required” seal on it 5. Once the importer submits the panel examination request form to customs and makes the payment, two customs officers examine the consignment and, if the declared goods tally with the packing list and the Commercial Invoice, the declaration is returned with a “Panel Examination Completed” seal on it
9
1
 
15 USD